In the Cube alarm console it's possible to add some action icon

Is possible to define some custom icon and action ?
I would like to avoid the menu of hyperlink.xml and use a icon instead.
Hi Bernard,
I hope this response finds you well.
For the first part of your question:
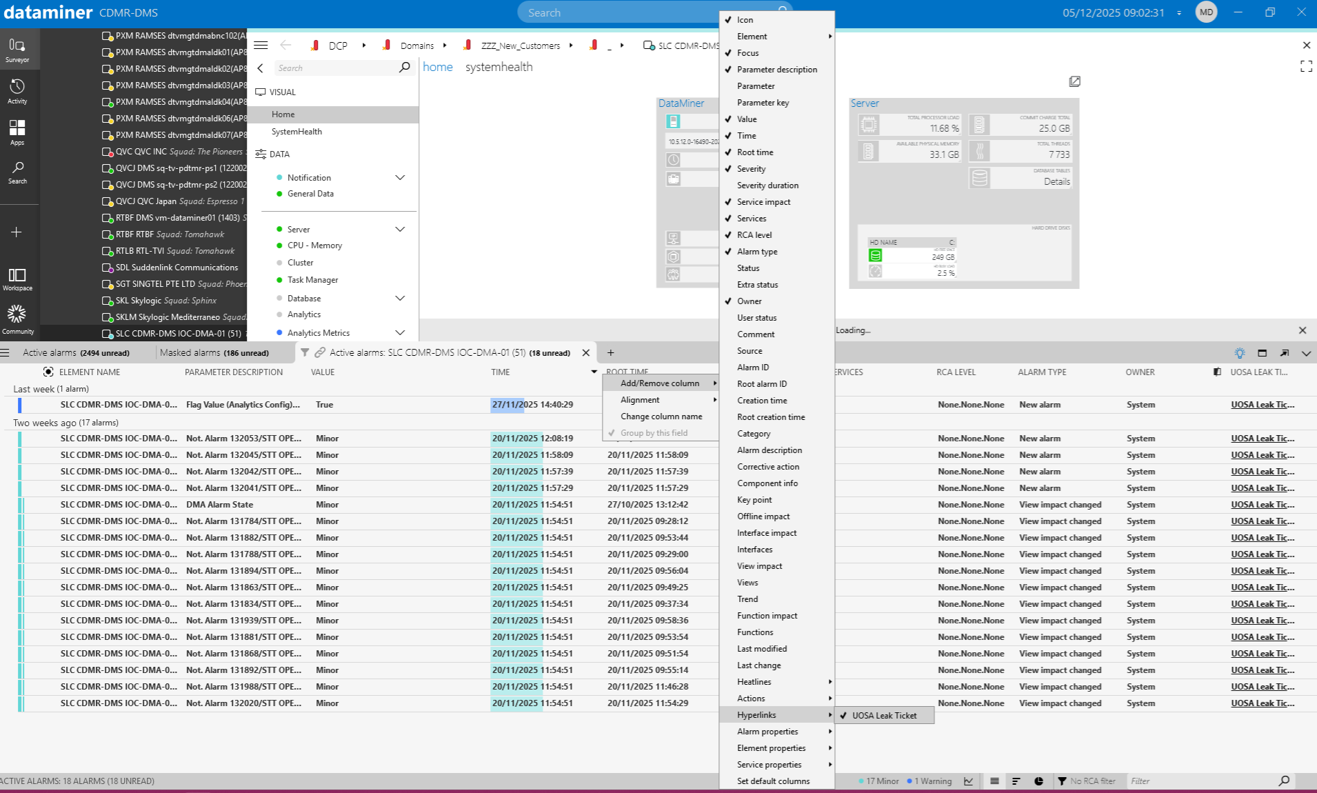
The context menu can be avoided.
You can add hyperlink columns as well, and pressing the link will excute the script.
Example:

For the second part of your question:
It is not possible to add custom icons for it, because as the word says, it is a hyperlink.
So it is represented as a link and make it clear(-> distinct) that the column is a hyperlink and not one of the standard actions.
If you need more information about hyperlinks can do, please check
https://docs.dataminer.services/dataminer/Reference/Skyline_DataMiner_Folder/More_information_on_certain_files_and_folders/Hyperlinks_xml.html
Do not forget to select this answer as best.
With Kind regards,